近年來,各大網路瀏覽器(如 Google Chrome)大力推行 HTTPS 安全連線,使得 SSL/TLS 憑證成為網站的標準配備。然而,許多網站新手對於這個突然出現的需求感到「霧煞煞」,感覺它很重要,卻不完全理解其核心價值。它跟虛擬主機有什麼關係?能讓我的網站程式刀槍不入嗎?本文將為您深入淺出地解析關於 SSL/TLS 的一切。
※ 網路上關於 SSL/TLS 的技術細節資料非常豐富(例如:維基百科-傳輸層安全性協定),本文旨在用最淺顯易懂的方式,幫助初學者快速建立正確觀念。
什麼是 SSL/TLS?在主機空間上安裝有什麼效果?
您可以將 SSL/TLS 憑證想像成您網站的「數位身分證」。當您在主機空間安裝它之後,就能啟用所謂的 HTTPS(HyperText Transfer Protocol Secure)安全連線,網址列最明顯的變化就是從 http:// 變成了 https://,並且會出現一個綠色鎖頭圖示。
這個多出來的「S」代表的就是「安全 (Secure)」。它的核心功能,就是為主機與使用者之間的資料傳輸通道進行加密,並確保資料的完整性。舉凡使用者填寫的會員資料、線上刷卡的付款資訊、網站上的留言內容等,在啟用 HTTPS 後,都會先被轉成亂碼才進行傳輸。這能有效防止有心人士在傳輸過程中竊取或竄改資料,保障使用者隱私與交易安全。
總結來說,SSL/TLS 主要帶來三大效果:
- 資料加密 (Encryption):讓駭客即使攔截到資料也看不懂。
- 資料完整性 (Integrity):確保資料在傳輸過程中沒被動過手腳。
- 身分驗證 (Authentication):向使用者證明他們連上的網站是真實的,而非釣魚網站。
SSL/TLS 憑證常見的用途有哪些?
在當今的網路環境下,安裝 SSL/TLS 憑證已非「選項」,而是「必要」。其主要用途和帶來的好處涵蓋了安全、信任、行銷和技術四個層面:
- 【安全層面】保護敏感資料,鞏固商譽:這是最核心的用途。對於任何需要使用者輸入資料的網站(如電商、會員網站),加密傳輸是保護客戶隱私的基本責任,能避免因資料外洩造成的龐大商譽損失。
- 【信任層面】提升使用者信賴感,降低跳出率:為了符合各大瀏覽器的安全規定,安裝憑證是必要的。當訪客看到網址列的安全鎖頭圖示,而非「不安全」警告時,能大幅增加對企業的形象與信心,保障訪客的資訊安全。
- 【行銷層面】獲得 Google 的 SEO 分數加權:Google 早在 2014 年就已公開宣布,將 HTTPS 作為搜尋排名的訊號之一。擁有 SSL 憑證的網站在搜尋結果中能獲得微幅的排名優勢。
- 【技術層面】符合現代網路標準與串接需求:許多第三方服務,如 Facebook 登入、YouTube 影片嵌入、線上支付金流(綠界、藍新)等,都強制要求您的網站必須是 HTTPS 才能進行串接和資料交換。
主機空間或是Outlook 設定時,都會看到SSL 和 TLS 兩者的差別為何?
您可以將 TLS (Transport Layer Security) 視為 SSL (Secure Sockets Layer) 的「升級進化版」。兩者都是加密技術,但 TLS 修正了其前身 SSL 的安全漏洞,提供了更強大、更安全的加密演算法。由於已知的安全風險,舊有的 SSL協定(如 SSLv3)已被全面棄用。
就像 Windows 作業系統會從 Win10 進化到 Win11,TLS 也取代了 SSL 成為現今的標準。因此,現在市面上您所申請的憑證,實質上都是採用更安全的 TLS 技術。只是因為「SSL」這個詞彙歷史悠久、廣為人知,大家才習慣性地沿用這個稱呼。
※ 同樣地,當您在設定 Outlook 等郵件軟體時選擇 SSL/TLS,也代表您的電子郵件在收發過程中會受到最新的 TLS 加密技術保護。
常見於主機空間網站上看到的SSL/TLS的品牌 與 品牌差異
市面上的 SSL/TLS 憑證品牌眾多,從免費到高價位都有,其差異主要體現在「驗證等級」、「保險理賠金額」和「品牌信任度」。
- 台灣常見品牌:Hinet、TWCA SSL
- 國外常見品牌:DigiCert、Sectigo(舊稱:Comodo)、GeoTrust、Thwate、RapidSSL
- 免費SSL提供者:cPanel-AutoSSL、CloudFlare、Let’s Encrypt
雖然核心加密技術大同小異,但不同品牌和類型的憑證差異,就像手機品牌一樣,各有其市場定位與特點。您可以透過以下表格快速了解其主要差異,並根據預算、網站性質與所需信任等級來選擇。
| 比較項目 | 免費憑證 (如 Let’s Encrypt) | 付費憑證 (如 DigiCert, Sectigo) |
|---|---|---|
| 驗證等級 | 僅提供 DV (網域驗證),只驗證您擁有該網域。 | 提供 DV、OV (組織驗證)、EV (延伸驗證) 等多種等級,可驗證公司實體存在。 |
| 信任標章 | 瀏覽器顯示基本安全鎖頭。 | OV/EV 憑證可在憑證資訊中顯示公司名稱,提供更高級別的信任感。 |
| 保險理賠 | 無 | 提供高額保險,若因憑證被破解導致用戶損失,將提供理賠(金額依憑證等級而定)。 |
| 有效期限 | 通常為 90 天,需自動或手動續期。 | 通常為 1 年,管理較方便。 |
| 適用對象 | 個人部落格、形象網站、無交易行為的網站。 | 企業官網、電商平台、金融服務、任何涉及金流與高度信任需求的網站。 |
常見於主機空間上安裝SSL/TLS的申請種類有哪些?
在選擇 SSL/TLS 憑證時,您需要根據網站的網域架構來決定申請哪種類型,以確保所有需要加密的頁面都被涵蓋。主要分為以下三種:
- 單網域憑證 (Single Domain SSL)
此類型憑證只針對一個特定的網址提供 HTTPS 服務。例如,若針對 `wpoki.com` 申請,則只有 `https://wpoki.com` 能正常運作。不過,有鑑於網路使用習慣,現在大多數憑證商在核發單網域憑證時,都會自動將 `www` 的次級網域(如 `https://www.wpoki.com`)也一併保護進來,無需額外設定。
- 通配符/萬用憑證 (Wildcard SSL)
一張憑證可以套用在一個主網域及其所有的「子網域」上。例如,申請 `*.wpoki.com` 的萬用憑證後,不論是 `blog.wpoki.com`、`forum.wpoki.com` 或是未來新增的子網域,全都可以使用同一張憑證啟用 HTTPS。這對擁有多個子系統的企業(如建設公司為不同建案建立子網站)來說非常方便,能大幅簡化管理成本。
- 多網域憑證 (Multi-Domain SSL / SAN)
一張憑證可以同時保護多個「完全不同」的網域名稱。例如,某集團為防止品牌被冒用,可能一次註冊了 `wpoki.com`、`wpoki.tw`、`wpoki.net` 等多個網址,此時便可透過多網域憑證將它們全部納入保護,無需分開購買與管理。
※ 請注意:上述僅為申請特性的說明。各家憑證商會對產品自訂不同名稱,且多網域或萬用憑證通常會註記可支援的數量上限,建議購買前務必詳閱產品說明或洽詢客服。
於主機空間上安裝SSL/TLS(可以作加密),那可以防止網頁程式被駭嗎?
絕對不行!這是關於 SSL/TLS 最常見、也最危險的迷思。
請務必牢記:SSL/TLS 只是一項「資料傳輸」的加密技術,許多人看到「加密」就以為網站從此安全了,這是完全錯誤的觀念。SSL/TLS 憑證並非防毒軟體,也非掃毒工具,更無網頁防護掃描功能。
您可以把它想像成一輛「裝甲運鈔車」。運鈔車能確保鈔票在從 A 點到 B 點的路上不會被搶,但它無法保護銀行金庫本身不被小偷從後門闖入。
- SSL/TLS (裝甲運鈔車):保護資料在「使用者瀏覽器」和「網站主機」之間的這段路上不被竊取或竄改。
- 網站安全防護 (銀行金庫的保全系統):保護您的網站主機、資料庫和程式碼,抵禦駭客直接攻擊。
駭客攻擊網站的手法,如:利用外掛漏洞、暴力破解管理員密碼、SQL 資料隱碼攻擊等,都是直接針對您的「網站本身」。SSL/TLS 對這些攻擊完全無效。要防禦這些,您需要的是:
- 定期更新 WordPress 核心、主題和外掛。
- 使用高強度的管理者密碼。
- 安裝網站應用程式防火牆 (WAF)。
- 定期備份您的網站。
如何確認查詢安裝於主機空間上的SSL/TLS目前狀況?
想知道自己或別人的網站 SSL/TLS 憑證是否安裝成功、由誰簽發、何時到期嗎?有兩種簡單又快速的方法可以檢查。
※ 提醒:如果您剛安裝或續約了 SSL 憑證,建議先清除瀏覽器的快取 (Cache) 和 Cookie,確保瀏覽器抓取到的是最新的憑證資訊。
方法一:直接使用瀏覽器檢查
現代瀏覽器都內建了憑證檢查功能,只要點擊網址列旁的「鎖頭」圖示,就能看到連線是否安全,並進一步檢視憑證的詳細資訊。以下為 Chrome 與 Firefox 的操作範例:
Google Chrome 檢查步驟:
點擊鎖頭圖示 → 選擇「已建立安全連線」→ 點擊「憑證有效」,即可看到憑證的詳細資訊。
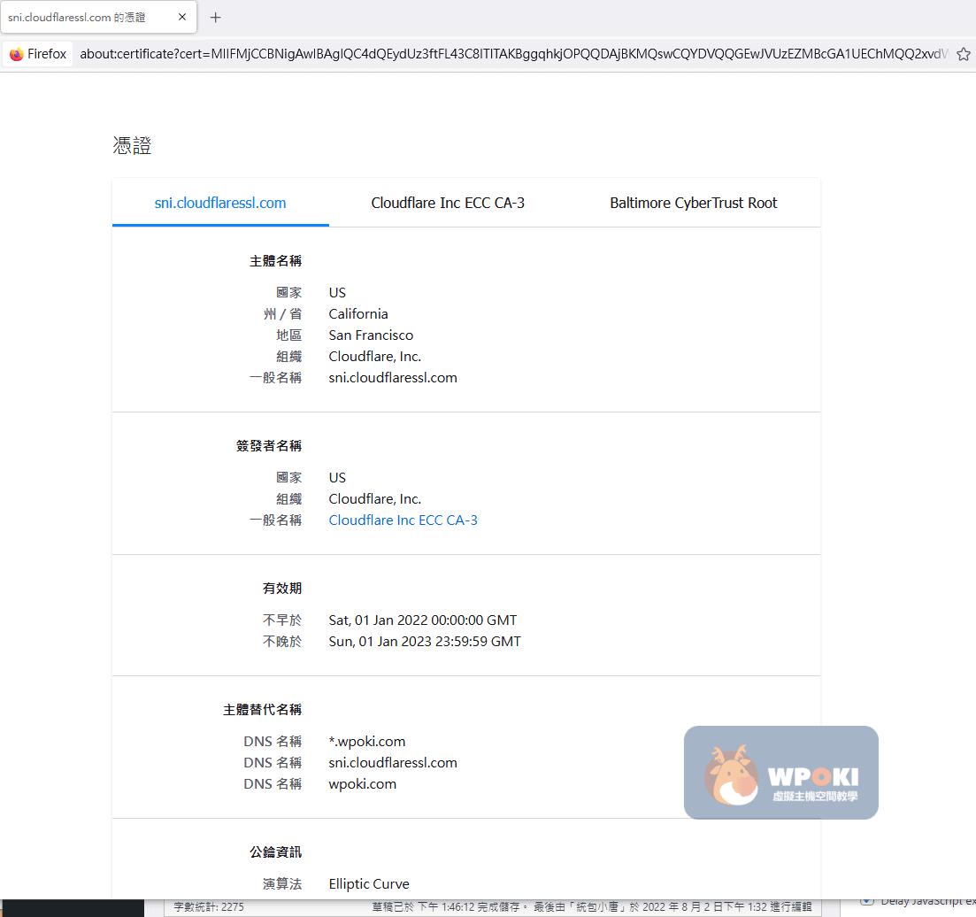
Mozilla Firefox 檢查步驟:
點擊鎖頭圖示 → 點擊「安全連線」右側的箭頭 → 點擊「更多資訊」,即可看到憑證的詳細資訊。
方法二:使用線上 SSL 檢查工具
這是更推薦的專業方法,因為它不僅能看到憑證資訊(如廠牌、到期日),還能檢測安裝設定是否完整、有無憑證鏈問題等。只需要輸入網域名稱,就能獲得一份完整的體檢報告。
●推薦工具:SSL Shopper SSL Checker、DigiCert SSL Installation Diagnostics Tool
●判讀方式:非常簡單!檢查結果中,只要所有項目都顯示綠色打勾 (✔),就代表您的 SSL 憑證安裝正確且有效。若有任何項目顯示紅色交叉 (✘),工具會提示您問題所在,方便您或您的主機商進行修正。
於主機空間上安裝SSL/TLS 的相關注意事項
安裝完 SSL 憑證後,還有幾個關鍵步驟需要確認,才能確保網站完美轉移至 HTTPS:
- 處理「混合內容 (Mixed Content)」錯誤:這是最常見的問題。除了主機要安裝 SSL,網頁程式裡所有載入的資源連結(如圖片、CSS/JS檔、Google分析工具、Facebook/YouTube串連等)都必須是 `https://` 開頭。若有任何一個元素仍透過 `http://` 載入,瀏覽器就會判定此頁面內容「不安全」,導致安全鎖頭消失。
- 設定 301 永久轉址:為了 SEO 和使用者體驗,您需要將所有 `http://` 流量自動導向到 `https://` 版本。這可以將舊網址的權重轉移到新網址,並避免使用者連到不安全的舊版本。
- 更新 Google Search Console 和 Analytics:您需要在 Google Search Console 中新增 `https://` 版本的新資源,並將 Analytics 中的網址設定更新為 HTTPS,才能正確追蹤網站數據。
- 定期續約,保持憑證有效:SSL/TLS 憑證是有時效性的。由於加密技術日新月異,建議以每年續約的方式來確保主機上的憑證與加密演算法都是最新的。務必在到期前完成續約與安裝,否則憑證一旦過期,訪客將會看到「隱私權錯誤」警告頁面,嚴重影響網站信任度。
P.S. 之後將針對SSL/TLS安裝作說明,請期待。
SSL/TLS 常見問題總結 (FAQ)
什麼是 SSL/TLS?在主機空間上安裝有什麼效果?
SSL/TLS 是一種將網站資料加密的標準技術,安裝於主機空間後,能啟用安全的 HTTPS 通訊協定(網址會從 http:// 變成 https://)。它的主要效果是保護使用者與網站之間傳輸的資料,例如會員登入資訊、信用卡號碼或個人聯絡方式等。當資料在傳輸時,HTTPS 會對其進行加密,並驗證資料的完整性,有效防止駭客在中間竊聽或竄改內容,保障使用者隱私與交易安全。
SSL/TLS 憑證常見的用途有哪些?
安裝 SSL/TLS 憑證(啟用 HTTPS)主要有四大用途:
1. 加強資料安全:避免使用者資料在傳輸過程中被竊取,保護公司商譽。
2. 提升使用者信任:現代瀏覽器會將未加密的 HTTP 網站標示為「不安全」,HTTPS 能提供安全鎖頭圖示,增加訪客信心。
3. 提升 SEO 排名:Google 已公開表示,HTTPS 是影響搜尋排名的訊號之一,有助於提升網站在搜尋結果中的排序。
4. 相容外部服務:許多主流平台如 Facebook、Google、YouTube 的 API 或嵌入功能,都要求來源網站必須是 HTTPS 才能正常運作。
SSL 和 TLS 有什麼差別?我該選擇哪一個?
您可以將 TLS(Transport Layer Security,傳輸層安全性協定)視為 SSL(Secure Sockets Layer,安全通訊協定)的後繼者與進化版。TLS 提供了更強大、更安全的加密演算法。雖然現今市面上申請的憑證實質上都是採用 TLS 技術,但因為 SSL 這個名詞已經廣為人知,所以大家仍習慣性地通稱為 SSL 憑證。
簡單來說,您不需要刻意選擇,因為現在的服務商提供的都已是更安全的 TLS 標準。同樣地,當您在設定 Outlook 等郵件軟體時選擇 SSL/TLS,也代表您的電子郵件在收發過程中會受到加密保護。
市面上 SSL/TLS 品牌眾多,它們之間有何差異?
不同 SSL/TLS 品牌之間的主要差異在於:
1. 品牌知名度與信譽:大品牌如 DigiCert、Sectigo 等,擁有較高的市場認可度和信賴感。
2. 加密技術與驗證等級:雖然核心加密技術相似,但各品牌可能提供不同等級的驗證(DV, OV, EV),驗證越嚴格,提供的信任級別越高。
3. 價格與保固:價格從免費到數萬台幣不等,付費憑證通常會提供一定額度的安全保固,若因憑證問題導致使用者損失,將提供理賠。
4. 附加功能與支援:部分品牌可能提供網站安全掃描等附加服務。
在選擇時,您可以根據預算、品牌評價、申請所需時間以及網站的業務性質(例如,電商網站建議使用驗證等級更高的憑證)來綜合考量。
SSL/TLS 憑證有哪些常見的申請種類?
主要分為三種類型:
1. 單網域憑證 (Single Domain):僅保護一個特定的網域名稱,例如 `wpoki.com`。目前多數憑證會自動包含 `www.wpoki.com`。
2. 通配符/萬用憑證 (Wildcard):保護一個主網域及其所有下一層的子網域。例如,一張 `*.wpoki.com` 的憑證可以同時保護 `blog.wpoki.com`、`shop.wpoki.com` 等所有子網域。
3. 多網域憑證 (Multi-Domain/SAN):一張憑證可以同時保護多個完全不同的網域名稱,例如 `wpoki.com`、`wpoki.tw` 和 `wpoki.net`。
購買前,請務必確認憑證的具體規格與支援的網域數量,以符合您的網站架構需求。
安裝 SSL/TLS 可以防止我的網站被駭嗎?
不可以!這是一個非常重要的觀念。SSL/TLS 的功能是「保護資料在傳輸過程中的安全」,而不是「保護您網站本身的安全」。它只負責加密從使用者瀏覽器到您伺服器之間的數據管道,確保資料不被竊聽或竄改。對於駭客利用網站程式漏洞、暴力破解密碼、SQL 資料隱碼攻擊等入侵手法,SSL/TLS 是完全沒有防禦能力的。要防範駭客攻擊,您需要的是網站防火牆(WAF)、定期更新程式與外掛、使用高強度密碼等綜合性的安全措施。
文章來源: https://wpoki.com








GIPHY App Key not set. Please check settings
One Comment